Skip to main content

Data Model

For IDP 2.0 Customers

If you're using Harness IDP 2.0, please ensure you have reviewed the IDP 2.0 Overview guide and are familiar with the key steps for upgrading to IDP 2.0. To enable IDP 2.0, you must raise a support ticket to activate the IDP_2_0 feature flag for your account.

With IDP 2.0, we are moving towards a Harness-native Data Model designed for enterprise scale and access control. This data model in Harness IDP helps us manage dependencies by organizing different entities such as software components, services, and tools within our technical landscape. It illustrates how everything connects and functions together within the system.

This data model focuses on the key aspects in the following manner:

  • Scopes: Explains the scopes available in the new data model and how entities are mapped to them.
  • Entities: Describes the types of entities that can exist in the Harness-native Data Model.

Let's dive deeper into how entities and scopes come together in the Harness-native data model.

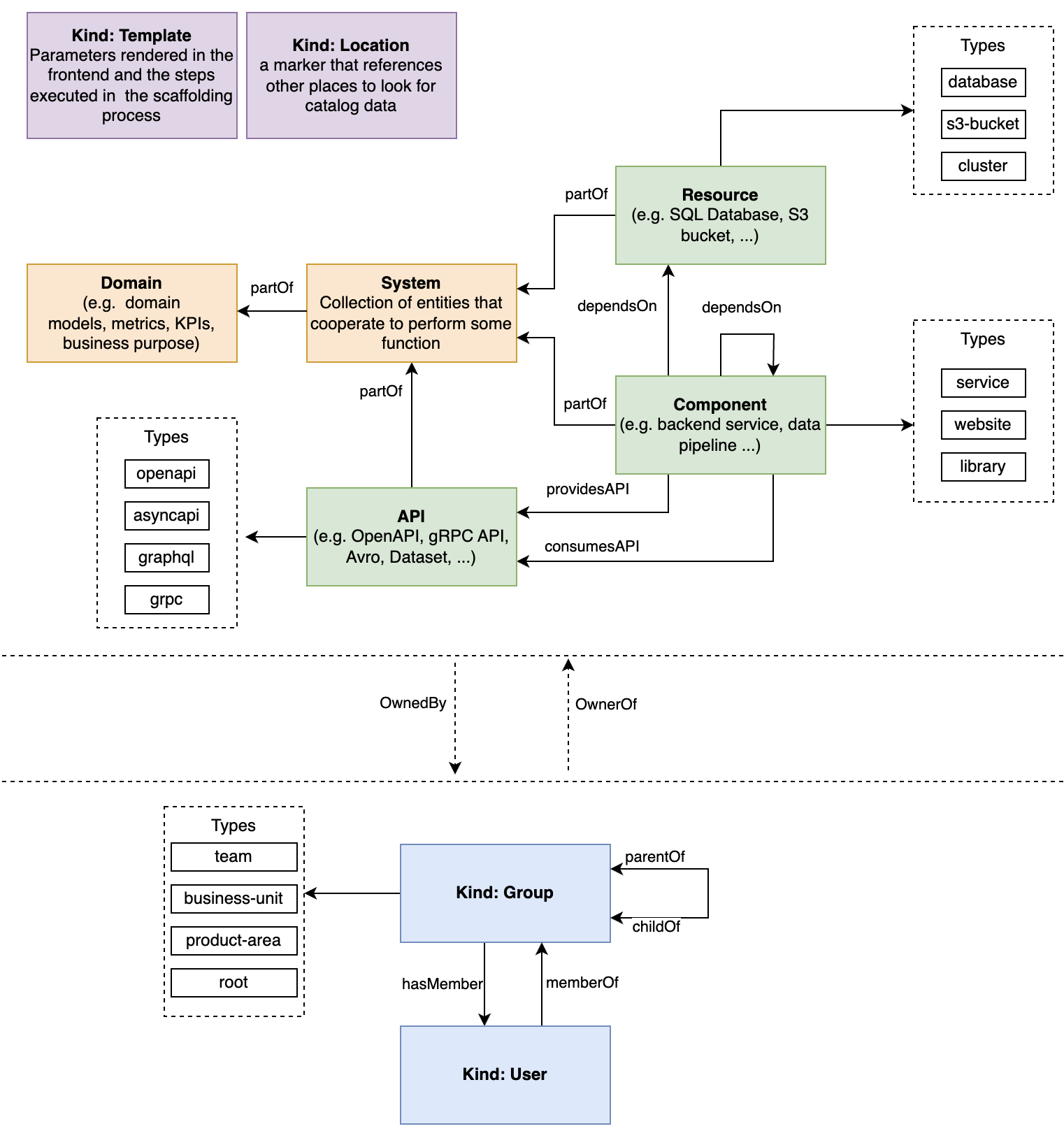
Harness IDP Entities [IDP 2.0]

There are different entities within our Harness IDP data model. However, software is modeled in the Harness IDP Catalog using five core entities:

  • Components: Individual pieces of software.
  • APIs: Boundaries between different components.
  • Resources: Physical or virtual infrastructure needed to operate a component.
  • Systems: High-level organizational units that group related components, APIs and resources.
  • Groups: Custom user groups representing team structures, departments, or any organizational unit.

Component

A Component is a piece of software, such as a mobile feature, website, backend service, or data pipeline (list not exhaustive). A component can be tracked in source control or use existing open-source or commercial software. It can implement APIs for other components to consume. In turn, it might consume APIs implemented by other components or directly depend on components or resources attached to it at runtime.

For more details on how to use this entity, please refer to the detailed docs here.

API

An API describes an interface that can be exposed by a component. APIs can be defined using formats such as OpenAPI, AsyncAPI, GraphQL, gRPC, or others. They are implemented by components and form boundaries between them. APIs might be defined using an RPC IDL (e.g., Protobuf, GraphQL), a data schema (e.g., Avro, TFRecord), or as code interfaces. In all cases, APIs exposed by components need to be in a known machine-readable format to enable tooling and analysis.

For more details on how to use this entity, please refer to the detailed docs here.

Resource

A Resource describes infrastructure components required for a system to operate—such as BigTable databases, Pub/Sub topics, S3 buckets, or CDNs. Modeling them alongside components and systems helps visualize infrastructure footprint and enables tooling around them.

For more details on how to use this entity, please refer to the detailed docs here.

Workflow

Workflows enable developer self-service by automating manual tasks and processes. Using workflows, platform engineering teams can automate new service onboarding, simplify Day 2 operations, and provide developers with golden paths to production that include guardrails and best practices.

A Workflow is divided into three key components: Frontend, Backend, and Outputs. Frontend defines the input fields required for the workflow. Backend configures the actions to be triggered and the orchestration pipelines to be executed. Outputs specify the output variables to be shown to developers after execution. You can configure your workflow's frontend and backend by defining specific inputs, actions, and orchestration pipelines.

For more details on how to use this entity, please refer to the detailed docs here.

System

A System is a high-level organizational unit that groups together related components, APIs, and resources. Systems help create logical boundaries around parts of your software ecosystem that work together to deliver specific business capabilities. They improve discoverability by providing a clear hierarchy and context for components, making it easier to navigate complex software landscapes and understand how different parts relate to each other.

In Harness IDP 2.0, Systems play a crucial role in organizing your catalog. Components belong to Systems, and Systems can belong to Domains. This hierarchical structure makes it easier to manage large catalogs with many interconnected components.

For more details on how to use this entity, please refer to the detailed docs here.

Harness Platform Entities [IDP 2.0]

We support both Harness Platform Entities (Users and Platform User Groups) and Custom User Groups created directly within IDP.

Users

A User entity represents a person or an automated account which has authentication details stored. If you have an identity provider configured in your Harness platform, Users from that system would be automatically reflected in the IDP catalog.

Platform User Groups

A Platform User Group entity represents a collection of related Users which have authentication details stored and are synchronized from an identity provider (LDAP, SCIM, SSO). These are typically used for role-based access control.

Custom User Groups

New in IDP 2.0, Custom User Groups are created and managed entirely within IDP as first-class entities. Unlike platform user groups, custom groups can be enriched with additional metadata like team lead, region, or other organizational information. Custom groups support hierarchical relationships through parent-child connections and serve as a source of truth for organizational structure within IDP.

Custom User Groups can:

  • Have members (users)
  • Be organized in hierarchies with parent-child relationships
  • Own components, systems, and other entities
  • Be enriched with metadata for better context

For more details on Custom User Groups, please refer to the detailed docs here.

Roles and resource groups can be assigned directly to users or inherited from user groups. Here's how you can add users in Harness IDP.

You can add users manually or through automated provisioning. User groups can be created at all scopes.

User Groups

User Groups contain multiple users. Roles and resource groups can be assigned to user groups. The permissions and access granted by the assigned roles and resource groups are applied to all group members. User groups help keep your RBAC organized and simplify permission management. Instead of modifying each user individually, you can update permissions and access for the entire group at once.

Harness includes some built-in user groups, and you can create user groups manually, through inheritance, or via automated provisioning. You can create user groups at all scopes.

Scopes & Hierarchy [IDP 2.0]

IDP 2.0 follows a three-level hierarchical structure. The three levels, or scopes, are Account, Organization, and Project. Entities can be explicitly created at any scope.

You can configure permissions for each scope. This helps delegate responsibilities to different teams and allows efficient organization and management of resources by providing granular access control that is flexible, scalable, and easy to manage.

Learn more about the Harness platform hierarchy.

Account Scope

The Account Scope is the highest level. It is your Harness account and encompasses all resources within your subscription. Entities created at the account scope are accessible platform-wide. Permissions for entities or resources created at this level can be modified using granular RBAC and shared across user groups.

Image

Organization Scope

The Organization Scope contains related projects, resources, and users within a specific domain or business unit. It provides a way to create and manage entities specific to a particular organization, separate from other areas of the account. Entities created at the organization scope are scoped to the orgs that own them but can also be shared using granular RBAC.

Image

Project Scope

The Project Scope includes resources for a specific team or project. It enables the creation and management of entities specific to a particular project, separate from the larger organization and account. Entities created at this scope are only available within that project and scoped to the teams that own them.

Image

Resources & Scopes [IDP 2.0]

All core entities can exist at different scopes, but their permissions and access levels depend on the RBAC settings you apply. With granular RBAC, you can define custom roles with specific permissions for Catalog and Workflows (Create, Edit, Read, Delete, Execute), and organize them into reusable resource groups. These permissions are fully aligned with the existing Harness RBAC framework.

With IDP 2.0, you can create resources at any scope: Account, Org, or Project. Here's how resources and scopes link together in IDP 2.0:

ResourceAccount scopeOrg scopeProject scopeNotes
CatalogCore catalog entities (Component, API, Resource) can be created and managed across all scopes.
WorkflowsWorkflows can be created, managed, and executed across all scopes.
ScorecardsOnly supported at the Account scope currently. Org/Project scope support is planned in the future roadmap.
LayoutsSupported only at the Account scope currently. Org/Project scope support is planned.
PluginsPlugins can be created and configured only at the Account scope.
Custom User GroupsCustom User Groups can be created and managed only at the Account scope.

Relations [IDP 2.0]

The following is a non-exhaustive list of actively used relations.

In IDP 2.0, relations are directional and defined in YAML using the source entity. For example, you might define that a API entity providesApi to a Service entity. Traditionally, one would also define the reverse relation (apiProvidedBy) explicitly. Here in IDP, this reverse relation is automatically generated by the backend and maintained internally.

As a result:

  • You only need to declare the primary relation in your YAML.
  • The reverse relation exists in the system and is fully queryable, but it does not appear in the Edit YAML UI.
  • It is, however, visible if you view the raw YAML of the entity.

Example: If ServiceA dependsOn LibraryB, the system automatically generates LibraryB dependencyOf ServiceA. When editing LibraryB in the YAML editor, you will not see the reverse relation (dependencyOf) listed. But in the raw YAML, the generated reverse relation is present and maintained consistently.

This design reduces redundancy in YAML definitions, prevents manual errors, and ensures that all directional relationships remain consistent across the portal and backend queries.

1. ownedBy and ownerOf

An ownership relation where the owner is typically a User Group.

In IDP, the owner is the single entity (usually a User Group in Harness) responsible for the entity, with the authority and capability to maintain it. They act as the point of contact for issues or feature requests. This relation primarily serves display purposes in IDP, allowing users to understand ownership. It should not be used by automated systems for runtime authorization. While others may contribute to the entity, there is always one designated owner.

This relation is typically generated based on the spec.owner field of the owned entity.

2. providesApi and apiProvidedBy

A relation involving an API entity, usually linked to a Component.

This relation indicates that a component exposes an API, i.e., it hosts endpoints from which the API can be consumed.

Typically generated from the spec.providesApis field.

3. consumesApi and apiConsumedBy

A relation involving an API entity, usually from a Component.

This expresses that a component depends on endpoints of the API.

Typically generated from the spec.consumesApis field.

4. dependsOn and dependencyOf

A relation that expresses a general dependency on another entity.

This can indicate that, for example, a website component needs a library during its build process, or that a service uses a persistent storage resource.

Typically generated from the spec.dependsOn field.

5. parentOf and childOf

A parent-child relation used to construct trees, commonly for organizational structures among User Groups.

Typically based on the spec.parent and/or spec.children fields.

6. memberOf and hasMember

A membership relation, usually for users in User Groups.

Typically based on the spec.memberOf field.

7. partOf and hasPart

A relation with a Domain, System or Component entity, typically from a Component, API, System, or Domain.

These relations express that a component belongs to a larger component; a component, API or resource belongs to a system; that a system is grouped under a domain; or that a domain belongs to a larger domain.

Typically based on the spec.partOf field.

Example YAML

spec:
type: service
lifecycle: experimental
owner: group:pet-managers
dependsOn:
- Component:manager
- Component:ng-manager
- Resource:sample-s3-bucket
providesApis:
- accesscontrol-service
- petstore
- internal/streetlights
- hello-world
subcomponentOf: sample-service